现在开始安装前的准备工作
飞牛os的ISO系统
飞牛镜像:https://www.fnnas.com/download

点击下载fnOS x86的
上传飞牛镜像到pve

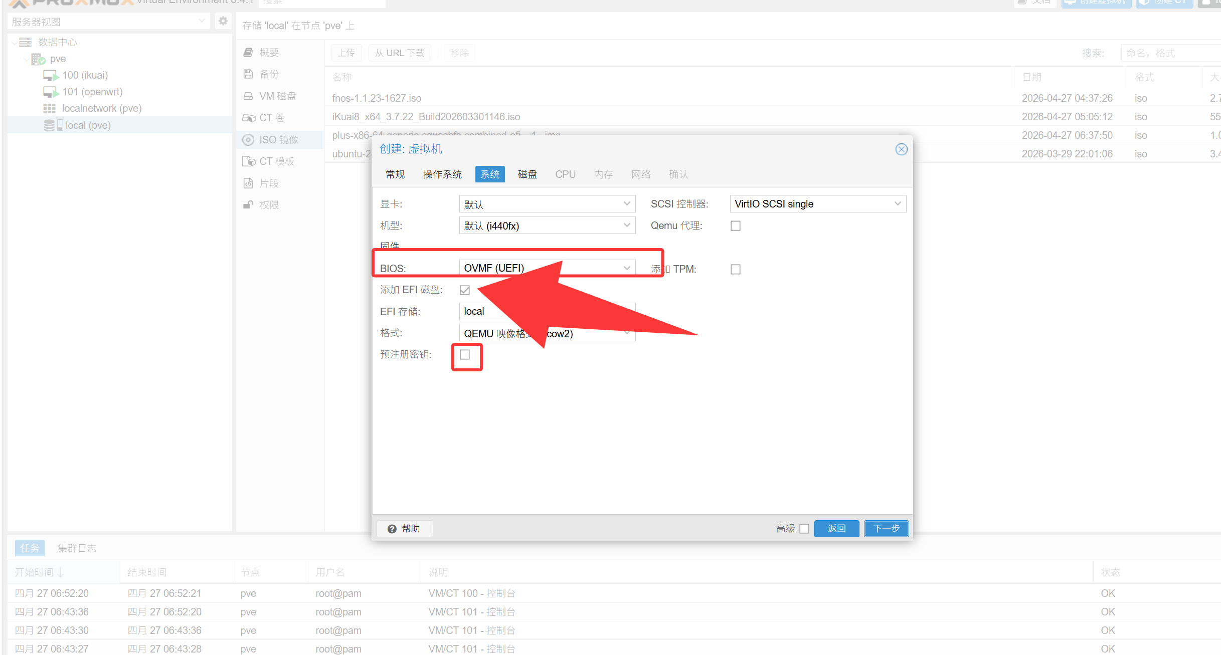
创建虚拟机

ISO选择你上传的飞牛镜像

BIOS改成UEFI
EFI存储选择你的硬盘
预注册密钥取消勾选(这个是系统的安全启动,基本上只有安装win11才会用到)
然后点击下一步

给30G做系统盘
40G做存储盘


类型host 核心 4 这个核心根据你主机来选择,可以多一点

内存8192mb

然后下一步
网络不做更改
最后点击完成
接下来的这个操作你可以忽略,因为这个是n100 cpu是可以做核显直通的,你的cpu是否有核显,是否可以直通,这个需要查找对应的教程
点击添加——pci设备

原始设备——选择你的核显(独显)——勾选所有功能

点击确认,然后控制台启动主机
等待安装
正常下一步下一步

等待进度条跑完

进度条跑完后下一步,点击保存

输入控制台的ip,进入飞牛界面安装飞牛

进入系统——选择系统设置——网络设置——将ip固定
我设置的是192.168.33.5
网关为192.168.33.1

好,现在飞牛OS也已经安装完成了
接下来是飞牛的一些配置
创建存储池 系统设置——存储空间管理——创建存储空间

飞牛现在对zfs支持不是很好,建议还是创建Btrfs

这边就看你自己的硬盘是否很多了,我这边只做演示所有就正常选了,就正常下一步下一步完成

会提示如下图

点开docker配置docker

这个根据你自己的选择

设置一下docker的镜像源
agsv镜像源:https://docker1007.agsv.top
kubesre镜像源:https://docker.kubesre.xyz
将他们移动到上边,然后保存重启
